-
在线微信抖音聊天生成器 HTML源码
在线微信对话生成器是一款便捷的工具,用于制作模拟微信聊天的对话记录。它支持添加不同用户角色进行对话,并可发送文字、语音、图片、红包、转账等内容。此工具可用于制作娱乐内容、幽默段子或用于装饰抖音视频等。它能将聊天内容快速生成为图片、长截图、动态图片和视频,方便制作抖音上常见的聊天记录视频。 -
实用的批量图片处理工具:图片压缩、尺寸更改和格式转换HTML源码
《实用工具:本地执行的批量图片处理HTML源码,包括压缩PNG、JPG、JPEG和WebP格式、更改图片尺寸以及转换格式》我们提供了一套实用的工具,可以在本地执行批量图片处理操作,包括压缩PNG、JPG、JPEG和WebP格式,更改图片尺寸以及转换图片格式。重要的是,这些操作都在您的本地计算机上进行,不会将您的数据上传到服务器或虚拟空间。通过使用我们的HTML源码,您可以方便地对多张图片进行批量处… -
实用工具:在线将图片转换为SVG单页HTML源码,助您进行引流
一种将图片转换为SVG网页HTML源码的方法,该方法实质上是将位图包装成矢量图的格式。具体而言,我们通过将位图的每个像素直接嵌入SVG中,实现了图片到SVG的转换。然而,需要注意的是,这种方法生成的SVG在放大后可能会出现模糊的情况。尽管这种方法可以将图片转换为矢量图的格式,但由于位图的像素限制,放大后的效果可能不如预期。因此,在使用该方法进行图片转换时,建议谨慎考虑放大后的效果,并根据具体需求选… -
生成数字雨gif动态图html源码在线生成
定制个性头像:生成数字雨动图的演示Demo这个演示Demo允许您上传头像并生成数字雨动态图。您可以自由改变字符颜色,并选择自己喜欢的颜色。使用正方形图片效果最佳。默认生成20帧的动图,生成后只需右键另存为即可保存。 -
全新的自适应网址永久发布页HTML源码
一份全新的自适应网址永久发布页HTML源码,完美用于个人单页网站我们为您提供了一款全新的自适应网址永久发布页HTML源码,它非常适合作为个人单页网站的选择。无论您是想展示个人信息,分享作品,还是宣传产品和服务,这份源码将帮助您创建一个精美、专业的网页。不仅如此,该源码还具备自适应的特性,确保在各种设备上都能完美展示您的内容。无论您是初学者还是有一定经验的开发者,使用这份源码将为您带来出色的网站体验… -
独特简约、美观大方的个人导航页源码
我花了8元购买的一个导航页源码,终于让我找到了类似的代码。这款导航页源码非常适合个人使用,它简洁漂亮,可以添加自己常用的网站,并支持其他用户自助添加快捷书签。此外,还能够自由添加多种快捷搜索方式,并且每天都有自动更新高清壁纸的功能。虽然还有其他类似的导航页源码,但作者并不开源,而这款源码则是作者开源的,大家也可以去下载。我已经迫不及待地搭建起来了,演示地址为 https://789bh.com,如… -
-
-
官网网站与个人官网主页静态版html源码
官网网站与个人官网主页静态版html源码,代码全部本地化 无加密 PC手机端全部自适应所有信息皆可在源码里修改本源码可玩性比较大 可自行添加后台等一系列操作 -
小学数学出题网页版源码_支持打印转成pdf
小学数学出题网页版源码,加减乘除混合运算,支持自定义数字、小数、混合运算,支持加减乘除运算混合多选(一道题中同时随机出现加减乘除运算符)支持自定义出题数量,支持一键打印成pdf,支持隐藏选项功能,打印纯净试卷,小学数学没有负数,保证结果不出现负数,出题分列展示、新增答案下划线,支持小数运算(不建议数字设置太大,毕竟小学生运算能力有限),支持姓名、日期、打分等。 -
全屏圆形导航图片切换特效html5源码
这是一款jQuery html5全屏圆形导航图片切换特效。该特效在页面左侧是一个圆形旋转的导航,点击导航缩略图时,会全屏切换对应的大图幻灯片显示效果。自适应端!图片文件路径依次打开文件夹( /assets/img )替换 -
打赏台多合一支付收款HTML源码
多合一打赏支付收款(微信、QQ、支付宝)源码直接上传到空间解压缩即可访问,或者用本地浏览器打开访问PS;只需要将自己的收款二维码替换即可,或用改图工具将压缩包的(二维码图片素材.zip)解压缩后,再p图该源码全开源无加密,所有操作均在本地无需调用外部资源防止失效! -
2023最新抖音解析无水印视频下载html源码
2023最新抖音解析无水印视频下载html源码,这个一个网页html解析抖音无水印视频的源码,可以本地使用,也可以上传到网站搭建成网页使用。 -
-
2023最新UI工作室官网个人主页源码/背景音乐/随机壁纸/Hitokoto 一言
2023最新UI工作室官网个人主页源码/支持背景音乐/随机壁纸/一言功能介绍:站点简介 Hitokoto 一言 日期及时间 实时天气 时光进度条 音乐播放器 移动端适配安装教程:上传后解压访问域名即可,需要https,否则css加载不出来。打开文件;index.html和setting.json修改替换你的相关信息! -
晋级版七夕情人节 飞行棋限定版本源码
极品引流源码。七夕马上到了。搞起来七夕情侣飞行棋限定版本源码已经发布!这是一款专为情侣打造的桌游,让您与您的另一半一起感受浪漫的体验。更为重要的是,这个版本已经移除了路由器限制,解锁了全部功能,而且没有任何加密措施,您只需将源码上传至服务器即可畅玩。 -
网页版小游戏源码 真心话大冒险 摇骰子 情侣飞行器三合一解密版网页源码
情侣飞行器网页小游戏、真心话大冒险和摇骰子三合一版本源码成为了备受欢迎的选择。这些游戏不仅提供了娱乐和互动的机会,还能增进情侣之间的感情和沟通。这个版本的源码无需加密,只需将其上传到服务器,即可轻松使用这三种游戏,游戏密码:111111。 -
QQ邮箱发送验证码API+HTML源码
最近,我在开发一款新软件时遇到了一个问题:注册环节需要使用QQ邮箱验证码。于是我去寻找相关的API接口或开发文档,但很可惜并没有找到符合我的需求的资源。有些接口可以对接,但不能自定义发送QQ邮箱,只能使用其他邮箱;有些则无法自定义发送内容或标题,让我感到很头疼。而开发文档更加令人失望,几乎找不到完整的文档,而且还伴随着讨厌的广告。于是我决定自己编写源码,并包含开发文档和成功案例。幸运的是,通过向C… -
-
超级漂亮的 AI 官网源码 AI 网站首页自适应源码
如今 AI 正处于火热的时代,有一款超级漂亮的 AI 官网首页自适应源码,非常适合用于设计一个吸引人的首页。这个源码具有自适应的特性,可以适应不同的屏幕大小和设备类型。这款 AI 官网首页源码设计精美,呈现出现代化和专业化的感觉。它的自适应功能使得网站在各种设备上都能够展示出最佳的效果,无论是在电脑、平板还是手机上浏览网页,都能够获得出色的用户体验。 -
-
最近抖音很火的情侣飞行棋html源码
最近抖音很火的情侣飞行棋html源码,这款情侣飞行棋提供了丰富的游戏玩法,可以为情侣、朋友或家人带来欢乐的游戏体验。无论是在家中,还是在聚会、旅行等场合,都可以轻松启动该网站,共同享受游戏的乐趣。 -
抖音、百度、哔哩哔哩热搜热榜单页的HTML源码
文章目录[隐藏]使用说明抖音、百度、哔哩哔哩热搜热榜单页的HTML源码。一个方便的工具,可通过对接官方接口实时更新热搜内容。用户可以通过点击标题直接跳转到相关的热搜内容,并且可以根据接口文档的指引添加其他平台的热搜。使用说明1.下载并解压热榜单页的HTML源码。2.根据接口文档的说明,对接抖音、百度、哔哩哔哩等平台的官方接口。3.执行接口调用,并更新热搜内容。4.在页面上展示热搜标题,并为每个标题… -
-
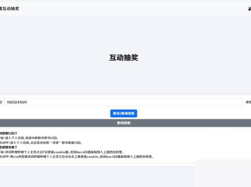
哔哩哔哩互动抽奖网站源码_创建自己的互动抽奖活动
哔哩哔哩互动抽奖网站源码是一款功能强大的网站源码,作者可以通过它发布互动奖励,并设置自己的哔哩哔哩UID和cookie,还可以添加奖品等相关信息。该源码能够获取个人主页前十条动态,然后判断是否存在评论或转发的情况,参与者可以查询自己是否中奖。 -
-
网易云音乐每日300首打卡刷等级源码
网易云一键听歌300首最新版源码,网易云一键打卡是一个能够快速帮助您的网易云音乐账号升级的程序。更新说明:修复登陆失效问题 -
2023在线SEO外链工具源代码html源码
文章目录[隐藏]工具原理2023在线SEO外链工具源代码html源码,是一款在线全自动化发外链的推广工具。使用本工具可免费为网站在线批量增加外链,大大提高外链发布工作效率,是广大草根站长们必备的站长工具。工具原理可能很多第一次使用外链工具的站长朋友们都会担心同一个问题,就是会不会被百度K站、降权等风险?其实大家只要了解此类工具批量增加外链的原理就不会担心这个问题。此类工具的原理其实非常简单,网络上… -
幸运之星正在降临...
点击领取今天的签到奖励!
恭喜!您今天获得了{{mission.data.mission.credit}}积分
我的优惠劵
-
¥优惠劵使用时效:无法使用使用时效:
之前
使用时效:永久有效优惠劵ID:×
没有优惠劵可用!




































