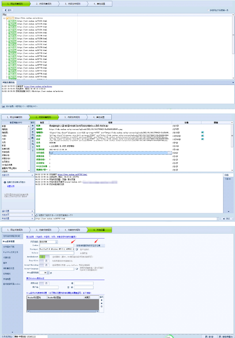
主要是方便大家全站采集,直接修改数字ID就可以采集需要的页数了。
说明
1:规则还是通用于所有采集专家制作的采集模块,如:WP程序和NZ程序。
2:需要自己提供VIP账号才能获取网盘地址。
3:规则可以在RiPro主题,NZCMS和zlblog通用。
4:配合接口可以实现自动下载图片和自动分类等高级功能。
5:规则我提供了,每个站长使用的程序不一样,所以接口你们自己想办法,我不免费提供这方面技术解答。
6:如果没有采集接口的建议找采集专家购买 https://www.caijizhuanjia.com/,这个规则就是找他定制的。

您当前的等级为
登录后免费下载登录
小黑屋反思中,不准下载!
评论后刷新页面下载评论
支付¥以后下载
请先登录
您今天的下载次数(次)用完了,请明天再来
支付积分以后下载立即支付
支付以后下载立即支付
您当前的用户组不允许下载升级会员
您已获得下载权限
您可以每天下载资源次,今日剩余次
当前链接:https://ziyuan.yunduozy.com/53009.html
文章标题:中国站长网2021年最新采集规则/RiPro主题和NZCMS通用规则
文章版权:云朵资源网 (https://ziyuan.yunduozy.com) 所发布的内容,部分为原创文章,转载请注明来源,网络转载文章如有侵权请联系我们!
本文最后更新发布于:2025年07月03日 23:48,某些文章具有时效性,若有错误或已失效,请在下方留言。